メインコンテンツへスキップ
Flux.1 fill dev

Flux.1 fill dev モデルの概要

Flux.1 fill dev は、Black Forest Labs が提供する FLUX.1 Tools スイート の中核をなすツールの一つであり、画像の Inpainting(修復)および Outpainting(拡張)に特化して設計されています。 Flux.1 fill dev の主な特長:
  • 強力な画像修復および画像拡張機能を備えており、その生成品質は商用版 FLUX.1 Fill [pro] に次ぐ水準です。
  • プロンプトの理解と実行能力に優れ、ユーザーの意図を正確に捉えつつ、元画像との高い一貫性を維持します。
  • 先進的な「ガイド付き蒸留学習(guided distillation training)」技術を採用しており、高品質な出力を維持しつつモデルの効率性を向上させています。
  • 利用条件が親しみやすく、生成された出力は個人利用、学術研究、商業利用のいずれにも適用可能です。詳細については、FLUX.1 [dev] 非商用ライセンス をご確認ください。
オープンソースリポジトリ:FLUX.1 [dev] 本ガイドでは、Flux.1 fill dev モデルを用いた Inpainting および Outpainting のワークフローを実際に構築・実行します。
Inpainting や Outpainting のワークフローについてまだご存じない場合は、関連する解説を参照するために、ComfyUI レイアウト Inpainting の使用例 および ComfyUI 画像拡張の使用例 をご覧ください。

Flux.1 Fill dev および関連モデルのインストール

開始に先立ち、Flux.1 Fill dev モデルファイルのインストールを完了しましょう。Inpainting および Outpainting の両ワークフローで、完全に同一のモデルファイルを使用します。
以前に Flux.1 Text-to-Image ワークフロー のフルバージョンをご利用済みの場合、本セクションでは flux1-fill-dev.safetensors のみをダウンロードすれば十分です。
ただし、対応するモデルをダウンロードするには、当該利用規約への同意が必要です。そのため、black-forest-labs/FLUX.1-Fill-dev のページへアクセスし、下図に示す通り、利用規約に同意済みであることを確認してください。\ Flux Agreement 必要なモデル一覧: ファイルの保存場所:
ComfyUI/
├── models/
│   ├── text_encoders/
│   │    ├── clip_l.safetensors
│   │    └── t5xxl_fp16.safetensors
│   ├── vae/
│   │    └── ae.safetensors
│   └── diffusion_models/
│        └── flux1-fill-dev.safetensors

Flux.1 Fill dev を用いた Inpainting ワークフロー

1. Inpainting ワークフローおよび関連アセット

ワークフロー画像をダウンロード

Comfy Cloud で実行

以下の画像をダウンロードし、ComfyUI へドラッグ&ドロップすることで、対応するワークフローを読み込んでください。
ComfyUI Flux.1 inpaint
以下の画像をダウンロードし、入力画像として使用します。
ComfyUI Flux.1 inpaint input
この画像には既にアルファチャンネルが含まれているため、別途マスクを描画する必要はありません。
独自のマスクを作成したい場合は、こちらからマスクなしの画像を取得し、ComfyUI レイアウト Inpainting の使用例 の「MaskEditor の使用方法」セクションを参照して、Load Image ノード内でマスクを描画する方法を学んでください。

2. ワークフローの実行手順

ComfyUI Flux.1 Fill dev Inpainting ワークフロー
  1. Load Diffusion Model ノードに flux1-fill-dev.safetensors が正しく読み込まれていることを確認します。
  2. DualCLIPLoader ノードに以下のモデルが読み込まれていることを確認します:
    • clip_name1: t5xxl_fp16.safetensors
    • clip_name2: clip_l.safetensors
  3. Load VAE ノードに ae.safetensors が正しく読み込まれていることを確認します。
  4. 本文書で提供される入力画像を Load Image ノードへアップロードします。マスクなしの画像を使用する場合は、マスクエディタを用いてマスクの描画を完了させてください。
  5. Queue ボタンをクリックするか、ショートカットキー Ctrl(macOS の場合 Cmd)+ Enter を押してワークフローを実行します。

Flux.1 Fill dev を用いた Outpainting ワークフロー

1. Outpainting ワークフローおよび関連アセット

以下の画像をダウンロードし、ComfyUI へドラッグ&ドロップすることで、対応するワークフローを読み込んでください。
ComfyUI Flux.1 outpaint
以下の画像をダウンロードし、入力画像として使用します。
ComfyUI Flux.1 outpaint input

2. ワークフローの実行手順

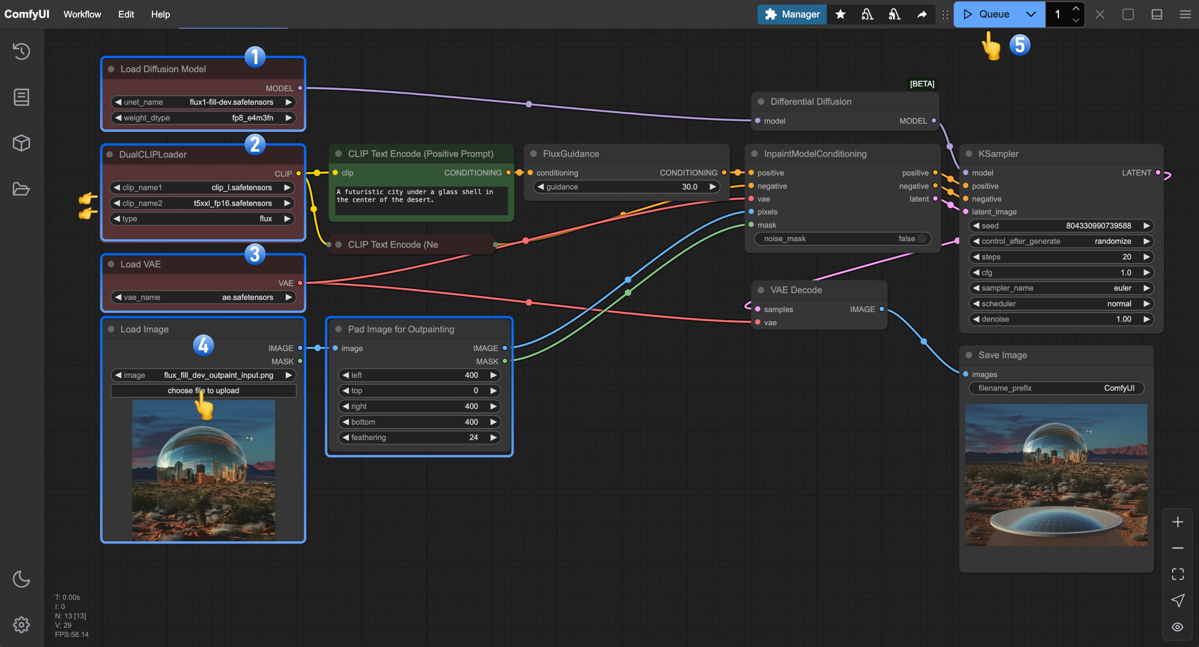
ComfyUI Flux.1 Fill dev Outpainting ワークフロー
  1. Load Diffusion Model ノードに flux1-fill-dev.safetensors が正しく読み込まれていることを確認します。
  2. DualCLIPLoader ノードに以下のモデルが読み込まれていることを確認します:
    • clip_name1: t5xxl_fp16.safetensors
    • clip_name2: clip_l.safetensors
  3. Load VAE ノードに ae.safetensors が正しく読み込まれていることを確認します。
  4. 本文書で提供される入力画像を Load Image ノードへアップロードします。
  5. Queue ボタンをクリックするか、ショートカットキー Ctrl(macOS の場合 Cmd)+ Enter を押してワークフローを実行します。